zblog 后台挂载第三方图床api上传按钮+完整代码配置
用的版本是 lskypro 1.6 版本,修改过的api参数,headers 中携带 token ,而不是原本的直...
热门搜索词
搜索历史
输入关键词后回车或点击“搜索”,跳转到搜索结果页面。
LIST VIEW
第 1 / 1 页
用的版本是 lskypro 1.6 版本,修改过的api参数,headers 中携带 token ,而不是原本的直...
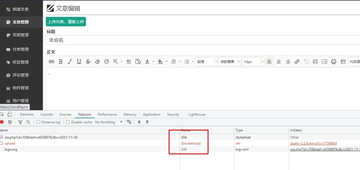
之前跨域的问题我经常会遇到,但我看了下这个不是跨域的问题,而是浏览器觉得不安全给关闭请求了。 在网上找了很久的答案...
这个功能我在很多的网站上都使用过,包括现在使用的wordpress网站和前段时间自己折腾的thinkphp网站都使...
新版本的已经开始收费了,当前版本是之前我测试的,现在从原网站中提取出来。 当前版本的缓存肯定是没有新版本的好,具体...